Columns
| Column | Type | Size | Nulls | Auto | Default | Children | Parents | Comments | ||||||||||||||||||||||||||||||||||||||
|---|---|---|---|---|---|---|---|---|---|---|---|---|---|---|---|---|---|---|---|---|---|---|---|---|---|---|---|---|---|---|---|---|---|---|---|---|---|---|---|---|---|---|---|---|---|---|
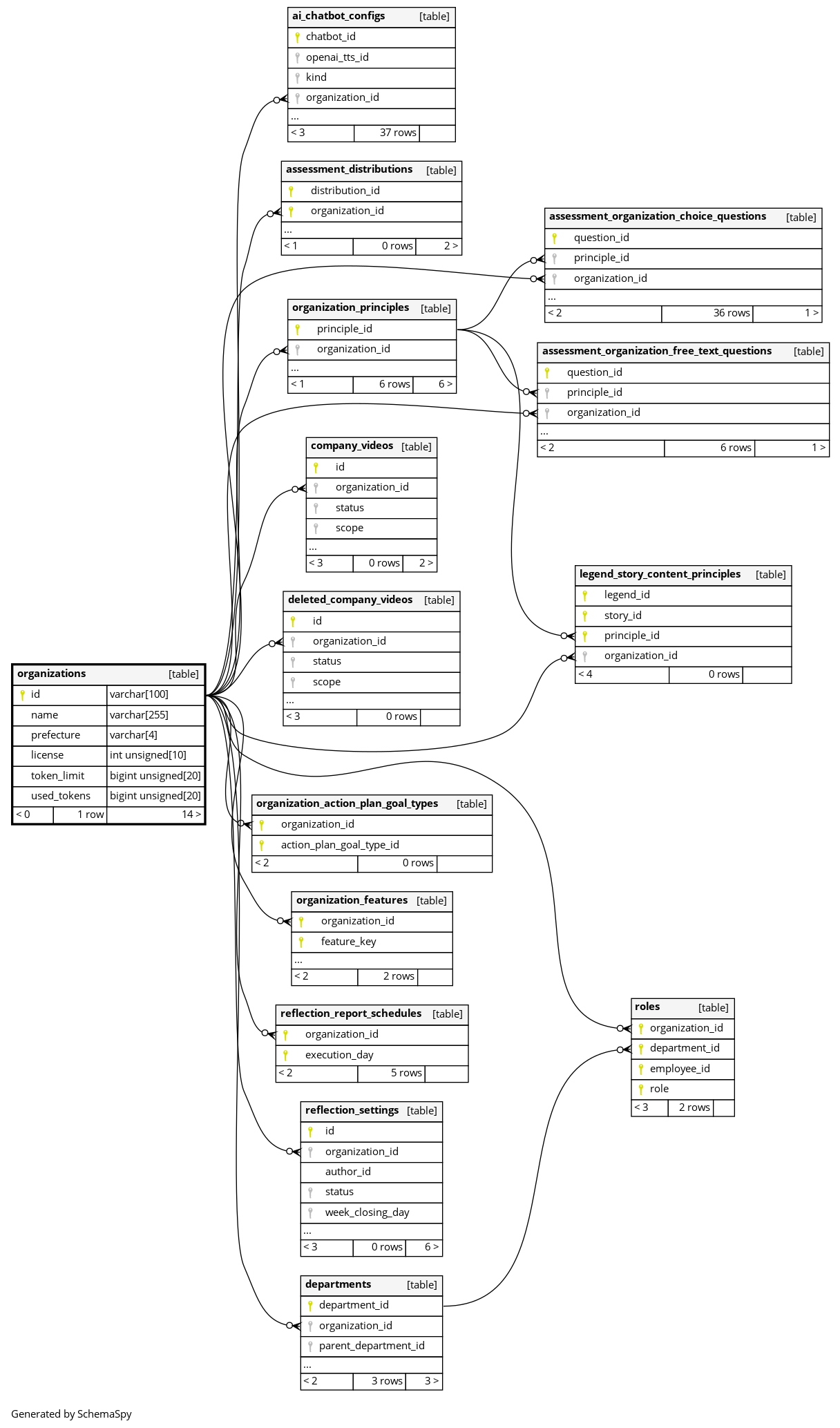
| id | VARCHAR | 100 | null |
|
|
|||||||||||||||||||||||||||||||||||||||||
| name | VARCHAR | 255 | null |
|
|
|||||||||||||||||||||||||||||||||||||||||
| prefecture | VARCHAR | 4 | null |
|
|
|||||||||||||||||||||||||||||||||||||||||
| license | INT UNSIGNED | 10 | null |
|
|
|||||||||||||||||||||||||||||||||||||||||
| token_limit | BIGINT UNSIGNED | 20 | 1 |
|
|
AIChat機能に使えるトークン数の上限 |
||||||||||||||||||||||||||||||||||||||||
| used_tokens | BIGINT UNSIGNED | 20 | 0 |
|
|
AIChat機能で使用したトークン数 |
Indexes
| Constraint Name | Type | Sort | Column(s) |
|---|---|---|---|
| PRIMARY | Primary key | Asc | id |



