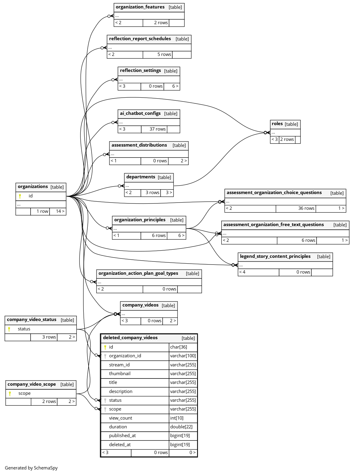
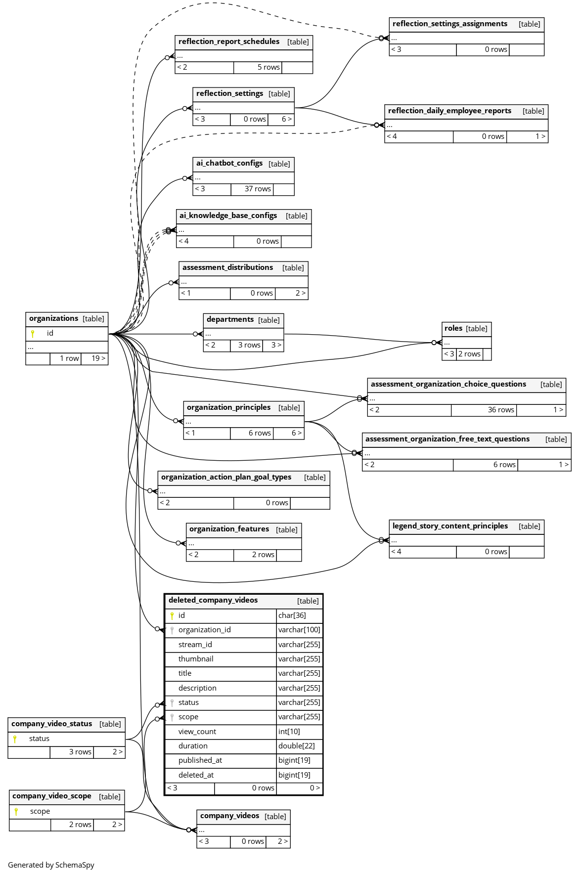
Columns
| Column | Type | Size | Nulls | Auto | Default | Children | Parents | Comments | ||
|---|---|---|---|---|---|---|---|---|---|---|
| id | CHAR | 36 | null |
|
|
自社動画ID |
||||
| organization_id | VARCHAR | 100 | null |
|
|
OrganizationID |
||||
| stream_id | VARCHAR | 255 | null |
|
|
ストリームID |
||||
| thumbnail | VARCHAR | 255 | √ | null |
|
|
サムネイル |
|||
| title | VARCHAR | 255 | null |
|
|
タイトル |
||||
| description | VARCHAR | 255 | null |
|
|
説明 |
||||
| status | VARCHAR | 255 | null |
|
|
ステータス |
||||
| scope | VARCHAR | 255 | null |
|
|
スコープ |
||||
| view_count | INT | 10 | 0 |
|
|
視聴回数 |
||||
| duration | DOUBLE | 22 | null |
|
|
動画の長さs |
||||
| published_at | BIGINT | 19 | null |
|
|
公開日時(unixTimes) |
||||
| deleted_at | BIGINT | 19 | unix_timestamp(now()) |
|
|
削除日時(unixTimes) |
Indexes
| Constraint Name | Type | Sort | Column(s) |
|---|---|---|---|
| PRIMARY | Primary key | Asc | id |
| deleted_company_videos_company_video_scope_foreign | Performance | Asc | scope |
| deleted_company_videos_company_video_status_foreign | Performance | Asc | status |
| deleted_company_videos_organization_foreign | Performance | Asc | organization_id |



