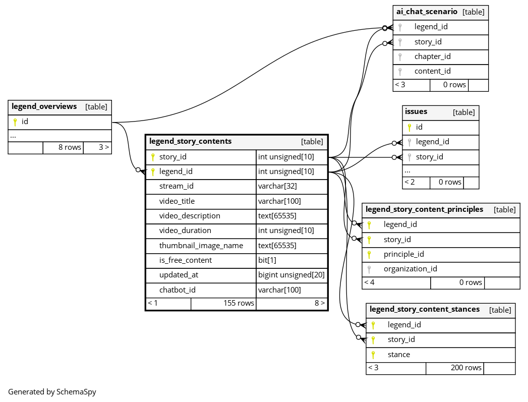
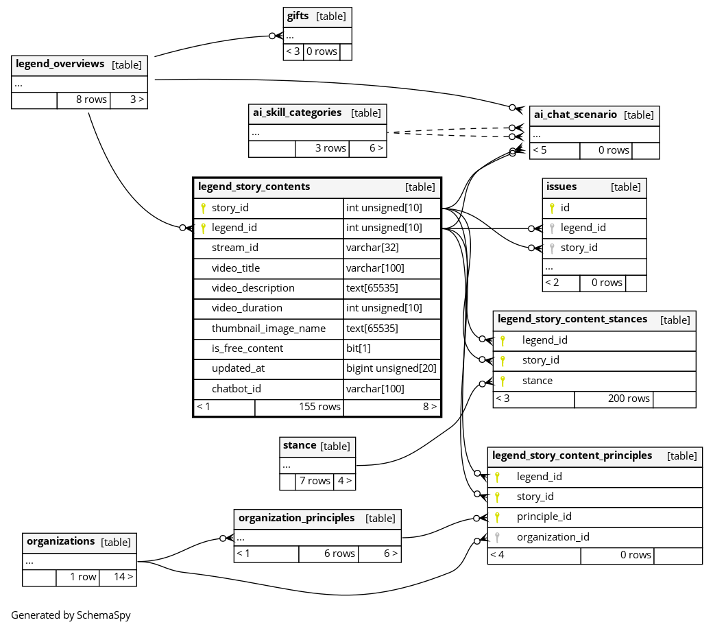
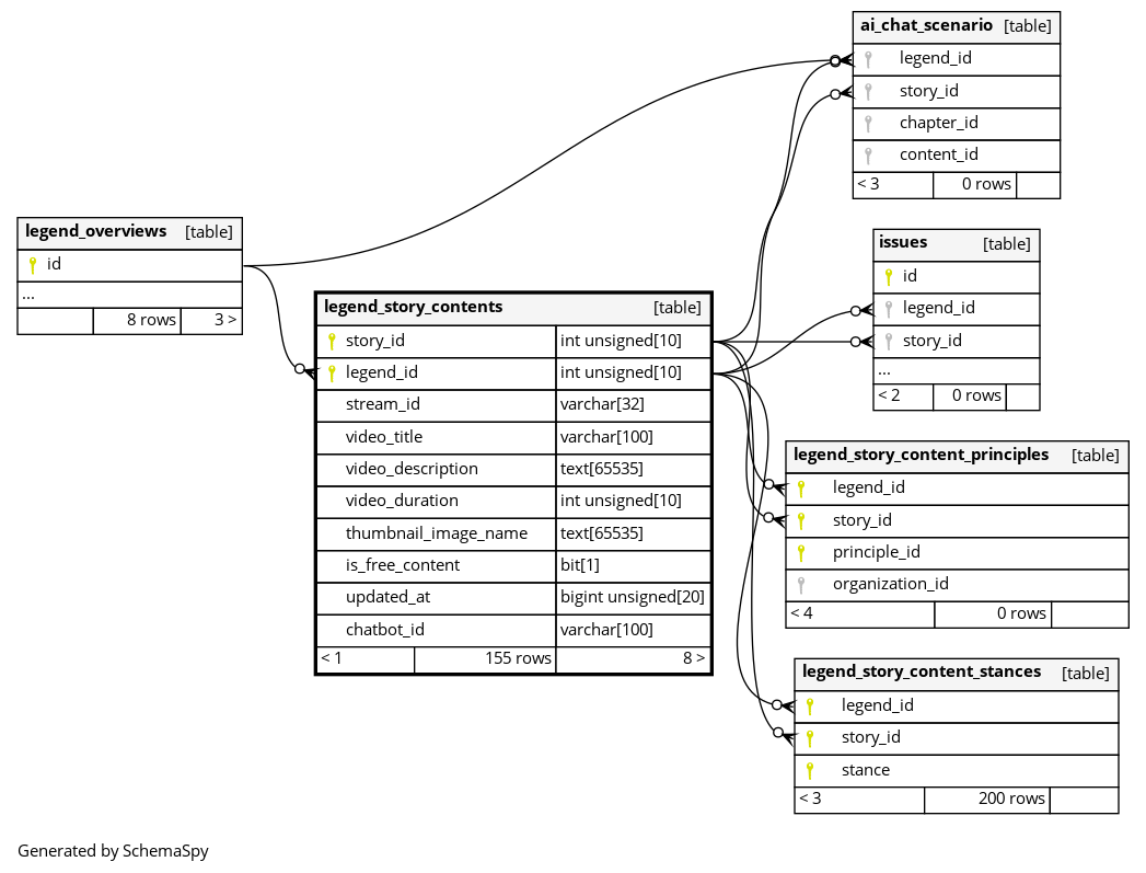
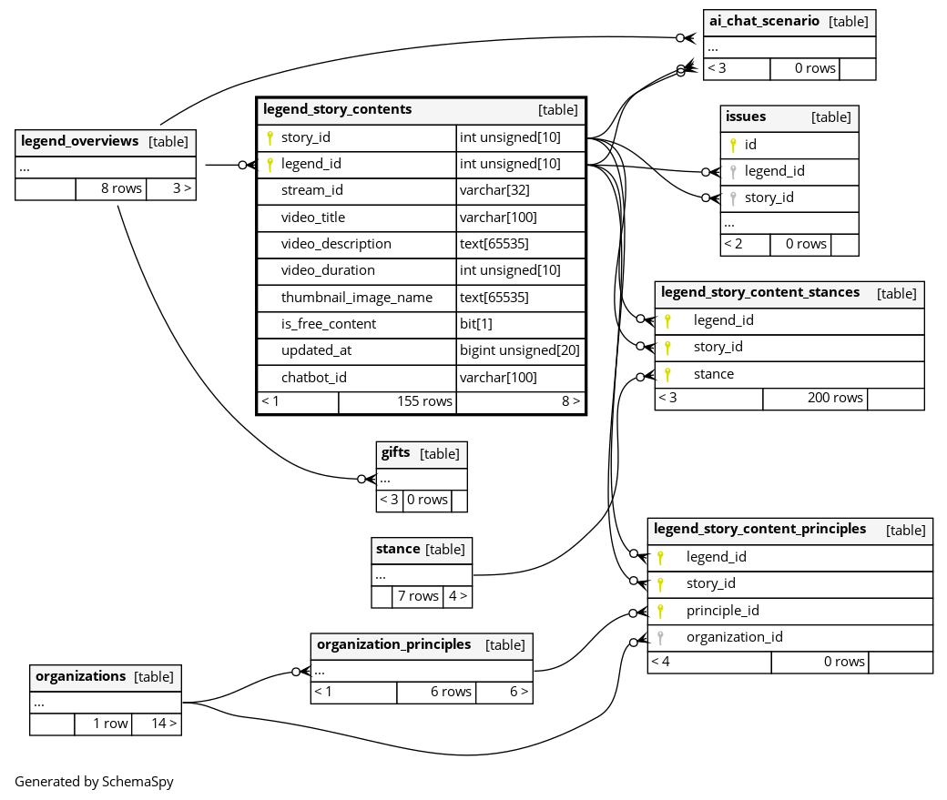
legend_story_contents

155 rows


Columns

Column Type Size Nulls Auto Default Children Parents Comments
story_id INT UNSIGNED 10 null
ai_chat_scenario.story_id ai_chat_scenario_legend_and_story_id_foreignC
issues.story_id issues_legend_and_story_id_foreignC
legend_story_content_principles.story_id legend_id_and_story_id_foreignC
legend_story_content_stances.story_id legend_and_story_id_foreignC
legend_id INT UNSIGNED 10 null
ai_chat_scenario.legend_id ai_chat_scenario_legend_and_story_id_foreignC
issues.legend_id issues_legend_and_story_id_foreignC
legend_story_content_principles.legend_id legend_id_and_story_id_foreignC
legend_story_content_stances.legend_id legend_and_story_id_foreignC
legend_overviews.id legend_story_contents_legend_id_foreignC
stream_id VARCHAR 32 null
video_title VARCHAR 100 null
video_description TEXT 65535 null
video_duration INT UNSIGNED 10 null
thumbnail_image_name TEXT 65535 null
is_free_content BIT 1 0
updated_at BIGINT UNSIGNED 20 unix_timestamp(now())
chatbot_id VARCHAR 100

チャットボットのID

Indexes

Constraint Name Type Sort Column(s)
PRIMARY Primary key Asc/Asc legend_id + story_id
legend_story_contents_legend_id_foreign Performance Asc legend_id

Relationships