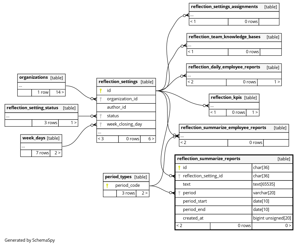
Columns
| Column | Type | Size | Nulls | Auto | Default | Children | Parents | Comments | ||
|---|---|---|---|---|---|---|---|---|---|---|
| id | CHAR | 36 | null |
|
|
レポートのユニークID |
||||
| reflection_setting_id | CHAR | 36 | null |
|
|
このレポートが属するリフレクション設定 |
||||
| text | TEXT | 65535 | √ | null |
|
|
要約されたテキスト |
|||
| period | VARCHAR | 20 | null |
|
|
要約の期間 |
||||
| period_start | DATE | 10 | √ | null |
|
|
||||
| period_end | DATE | 10 | √ | null |
|
|
||||
| created_at | BIGINT UNSIGNED | 20 | unix_timestamp(now()) |
|
|
レポートが作成された日時 |
Indexes
| Constraint Name | Type | Sort | Column(s) |
|---|---|---|---|
| PRIMARY | Primary key | Asc | id |
| idx_team_period_end | Performance | Asc/Asc/Asc | reflection_setting_id + period + period_end |
| idx_team_period_start | Performance | Asc/Asc/Asc | reflection_setting_id + period + period_start |
| reflection_summarize_reports_period_idx | Performance | Asc | period |
| reflection_summarize_reports_reflection_setting_id_foreign | Performance | Asc | reflection_setting_id |

