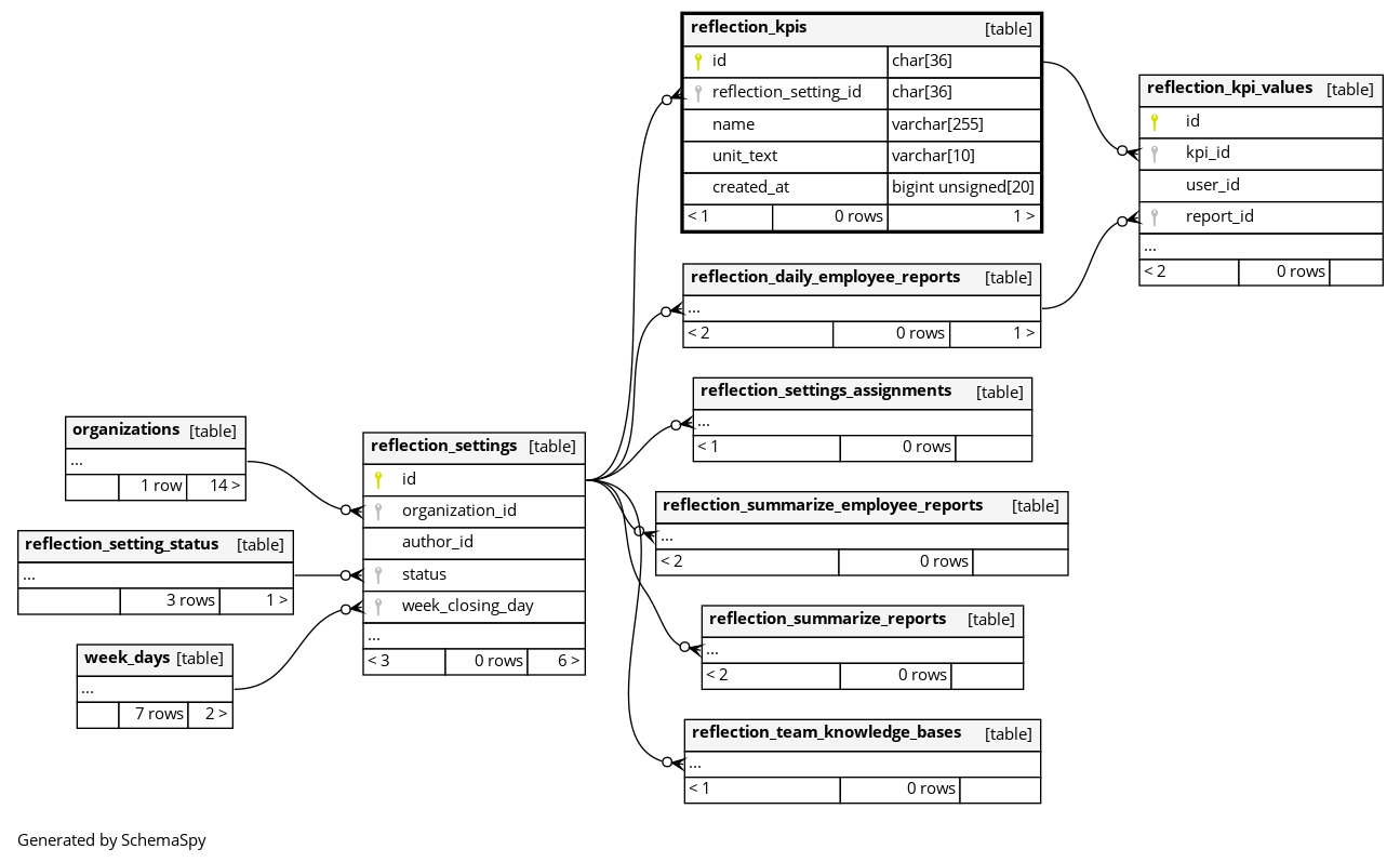
reflection_kpis

0 rows


Description

リフレクション設定で作成されたKPIの一覧

Columns

Column Type Size Nulls Auto Default Children Parents Comments
id CHAR 36 null
reflection_kpi_values.kpi_id reflection_kpi_values_kpi_id_foreignC

KPIのユニークID

reflection_setting_id CHAR 36 null
reflection_settings.id reflection_kpis_reflection_setting_id_foreignC

リフレクション設定のID

name VARCHAR 255 null

KPI名称

unit_text VARCHAR 10 null

KPIの単位 例:円・件・社 10文字以内

created_at BIGINT UNSIGNED 20 unix_timestamp(now())

KPIが最初に作成された日時

Indexes

Constraint Name Type Sort Column(s)
PRIMARY Primary key Asc id
reflection_kpis_reflection_setting_id_foreign Performance Asc reflection_setting_id

Relationships