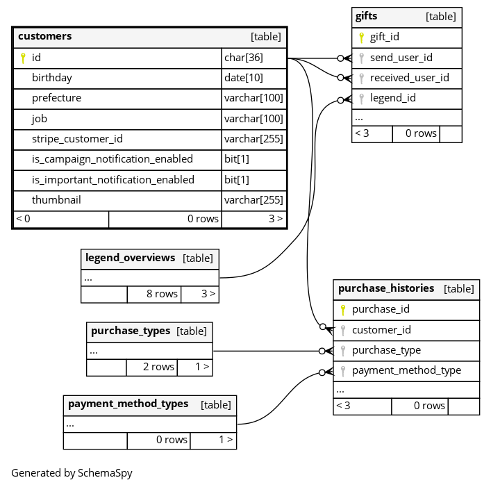
Columns
| Column | Type | Size | Nulls | Auto | Default | Children | Parents | Comments | ||||||
|---|---|---|---|---|---|---|---|---|---|---|---|---|---|---|
| id | CHAR | 36 | null |
|
|
|||||||||
| birthday | DATE | 10 | null |
|
|
|||||||||
| prefecture | VARCHAR | 100 | null |
|
|
|||||||||
| job | VARCHAR | 100 | null |
|
|
|||||||||
| stripe_customer_id | VARCHAR | 255 | null |
|
|
|||||||||
| is_campaign_notification_enabled | BIT | 1 | 1 |
|
|
|||||||||
| is_important_notification_enabled | BIT | 1 | 1 |
|
|
|||||||||
| thumbnail | VARCHAR | 255 | √ | null |
|
|
Indexes
| Constraint Name | Type | Sort | Column(s) |
|---|---|---|---|
| PRIMARY | Primary key | Asc | id |

