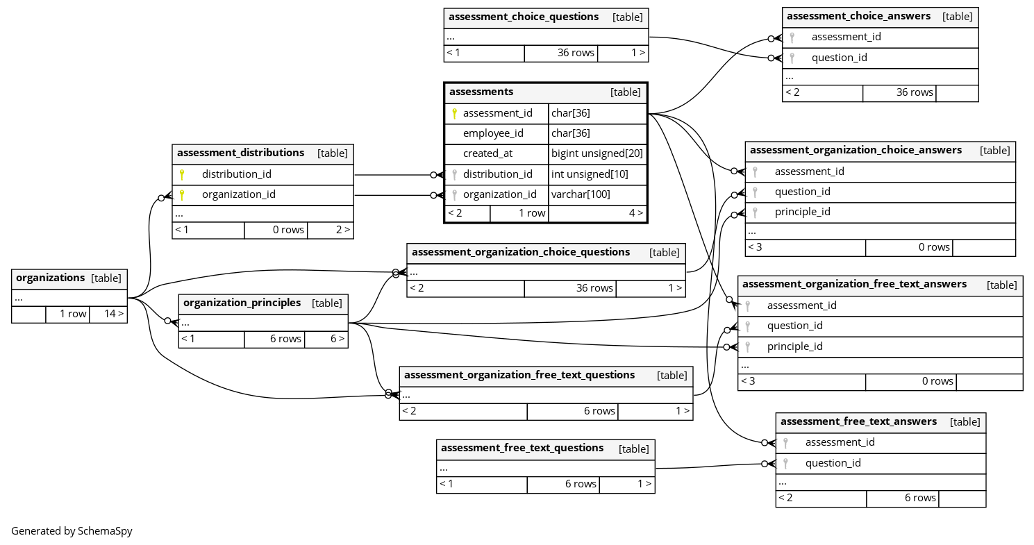
Columns
| Column | Type | Size | Nulls | Auto | Default | Children | Parents | Comments | ||||||||
|---|---|---|---|---|---|---|---|---|---|---|---|---|---|---|---|---|
| assessment_id | CHAR | 36 | null |
|
|
|||||||||||
| employee_id | CHAR | 36 | null |
|
|
|||||||||||
| created_at | BIGINT UNSIGNED | 20 | unix_timestamp(now()) |
|
|
|||||||||||
| distribution_id | INT UNSIGNED | 10 | √ | null |
|
|
配信ID |
|||||||||
| organization_id | VARCHAR | 100 | √ | null |
|
|
組織ID |
Indexes
| Constraint Name | Type | Sort | Column(s) |
|---|---|---|---|
| PRIMARY | Primary key | Asc | assessment_id |
| assessments_distribution_foreign | Performance | Asc/Asc | distribution_id + organization_id |

