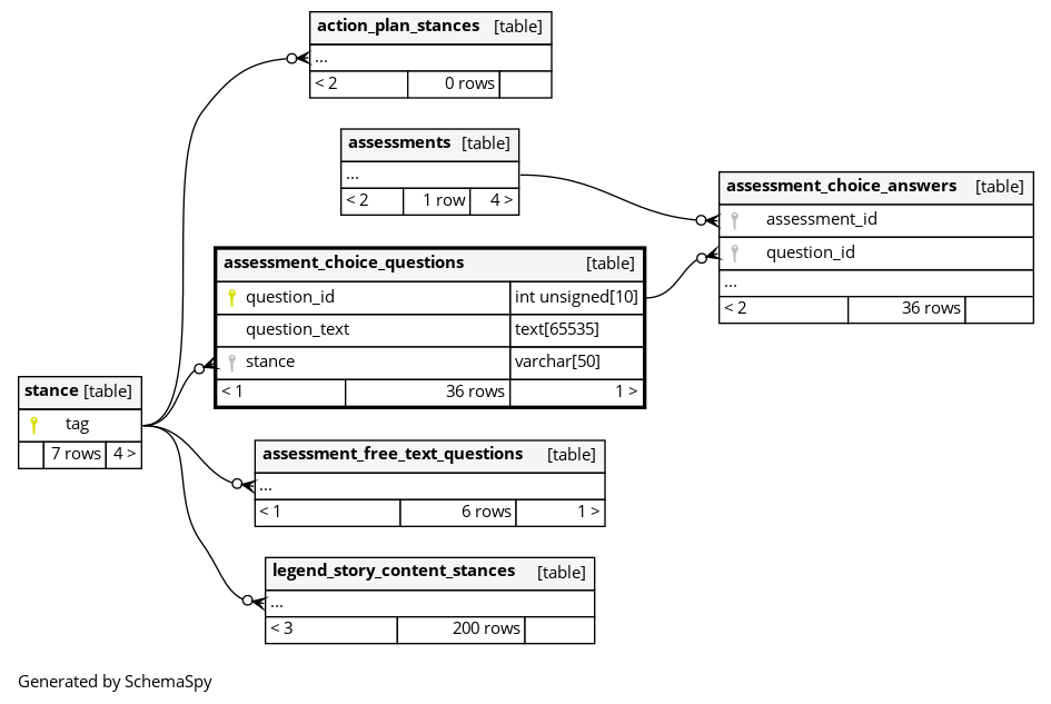
Columns
| Column | Type | Size | Nulls | Auto | Default | Children | Parents | Comments | ||
|---|---|---|---|---|---|---|---|---|---|---|
| question_id | INT UNSIGNED | 10 | null |
|
|
|||||
| question_text | TEXT | 65535 | null |
|
|
|||||
| stance | VARCHAR | 50 | null |
|
|
Indexes
| Constraint Name | Type | Sort | Column(s) |
|---|---|---|---|
| PRIMARY | Primary key | Asc | question_id |
| choice_questions_assessment_stance_foreign | Performance | Asc | stance |

