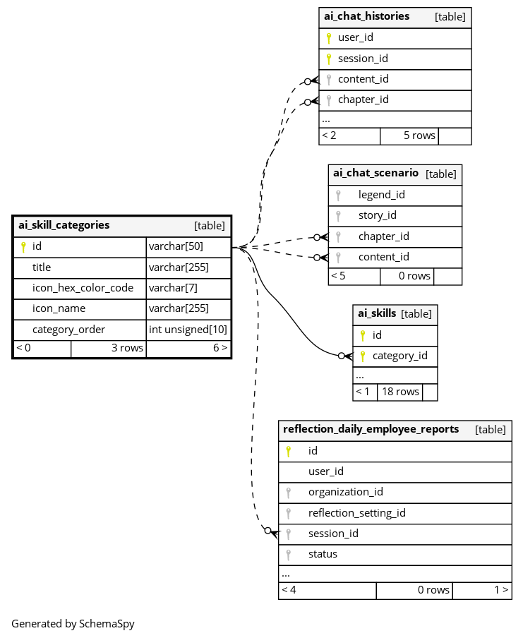
Columns
| Column | Type | Size | Nulls | Auto | Default | Children | Parents | Comments | ||||||||||||
|---|---|---|---|---|---|---|---|---|---|---|---|---|---|---|---|---|---|---|---|---|
| id | VARCHAR | 50 | null |
|
|
カテゴリID |
||||||||||||||
| title | VARCHAR | 255 | null |
|
|
カテゴリタイトル |
||||||||||||||
| icon_hex_color_code | VARCHAR | 7 | null |
|
|
カテゴリアイコンのHEXカラーコード |
||||||||||||||
| icon_name | VARCHAR | 255 | null |
|
|
カテゴリアイコンのファイル名 |
||||||||||||||
| category_order | INT UNSIGNED | 10 | null |
|
|
カテゴリの表示順序 |
Indexes
| Constraint Name | Type | Sort | Column(s) |
|---|---|---|---|
| PRIMARY | Primary key | Asc | id |


